Bulk Rename Utility merupakan sebuah aplikasi pihak ketiga yang dapat kamu unduh secara gratis di internet, aplikasi ini merupakan sebuah aplikasi yang dapat mengubah banyak file / folder dalam jumlah banyak sekaligus, walaupun pada sistem operasi Windows sudah bisa melakukan rename banyak file sekaligus, tetapi dengan menggunakan aplikasi ini kamu bisa mengubah banyak berkas / folder lebih leluasa sesuai keinginan kamu, kamu bisa menambahkan sebuah kata di awal nama berkas, atau menghapus kata-kata tertentu, atau menambahkan tanggal juga bisa.
Aplikasi ini sangat cocok bagi kamu yang kerjanya berurusan dengan banyak file, karena dengan aplikasi ini file-file di laptop / PC kamu yang tidak tersusun akan menjadi tersusun dengan cepat dan rapih tentunya, jika kamu penasaran bagaimana cara kerja aplikasi ajaib ini, berikut tutorialnya.
Langkah:
1. Kamu unduh terlebih dahulu aplikasi Bulk Rename Utility secara gratis.
2. Jika aplikasi sudah kamu unduh, kamu install aplikasi tersebut seperti pada umumnya.
3. Jika aplikasi sudah terpasang, kamu cari kumpulan berkas / folder yang ingin kamu ubah namanya sekaligus.
4. Lalu jika sudah ada, kamu blok semua berkas / folder dan kamu klik kanan lalu kamu klik pada menu bulk rename here.

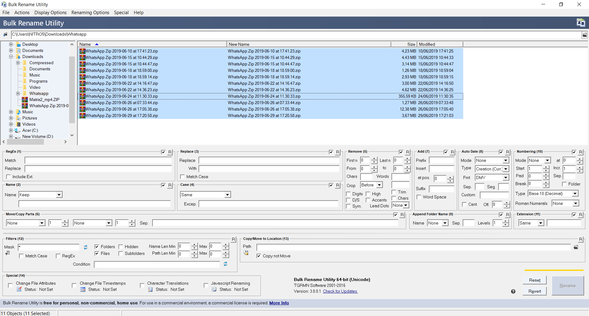
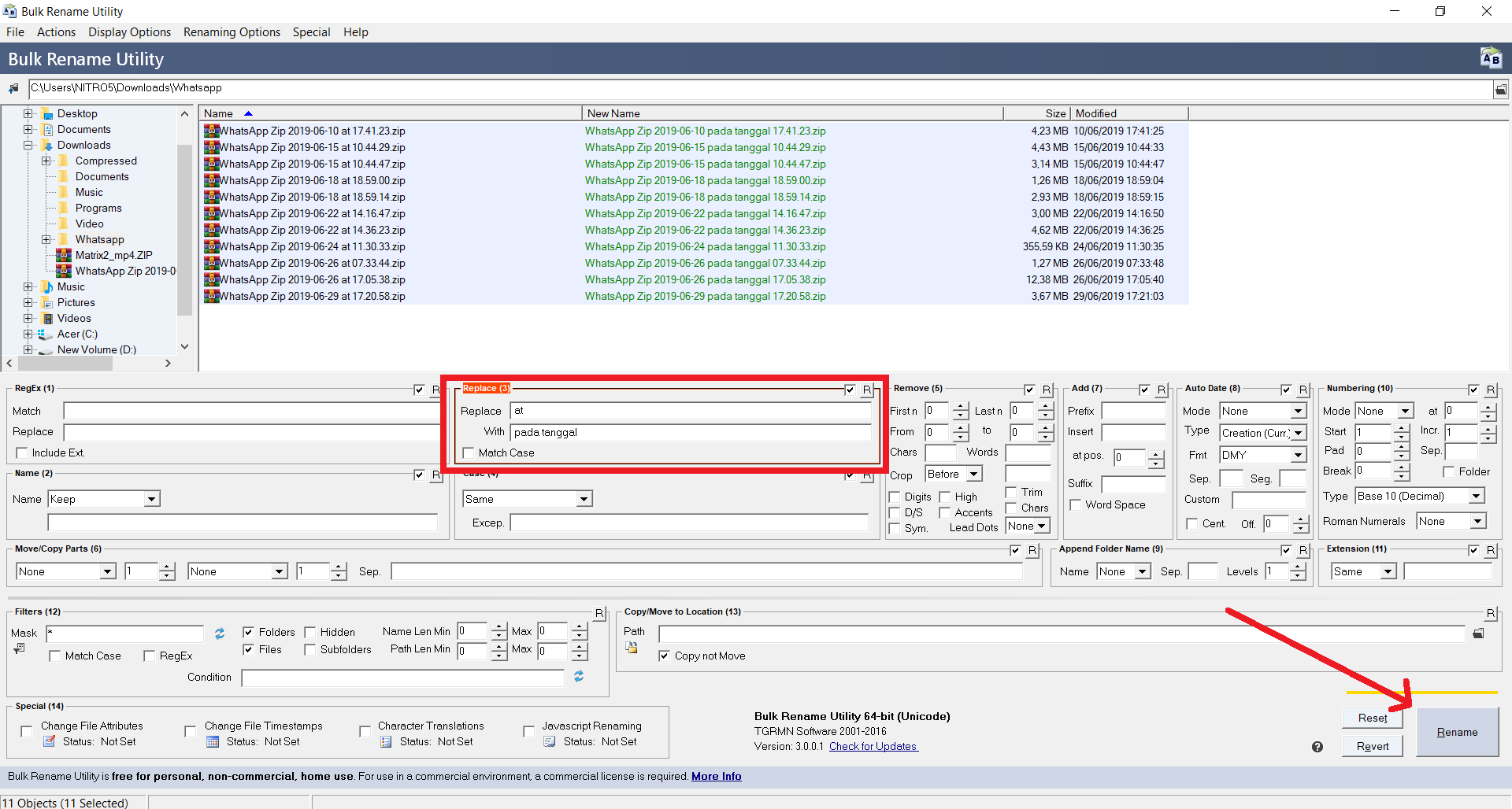
5. Akan muncul tampilan aplikasi Bulk Rename Utility, kamu bisa mengatur perubahan nama sesuai keinginan kamu, tapi sebelum mengubah nama kamu blok terlebih dahulu berkas yang ingin kamu ubah namanya pada kolom di atas aplikasi.

6. Kamu bisa mengubah nama menggunakan berbagai macam pilihan, seperti menggunakan regex, replace all, menambahkan tanggal, menambahkan teks, dan lain-lain, jika sudah kamu atur pengaturannya kamu klik pada tombol rename.

7. Selesai.

Catatan:
Walaupun sebenarnya kamu bisa mengubah nama banyak berkas / folder tanpa aplikasi di semua jenis sistem operasi Windows, tetapi dengan menggunakan aplikasi ini kamu bisa lebih leluasa melakukan perubahan nama sesuai keinginan kamu tanpa terpaku dengan template yang diberikan oleh sistem operasi Windows.